Viacheslav Eremin | Custom TabSwithcer
(FRONT) FRONT (2025)

Custom TabSwithcer

There are a lot of way to create TabSwitcher, more useful way is Fragment, but in current application I have selected another way, I have created own TabSwitcher class based on standard TabLayout class:



Than I defined icons for each Tab items.



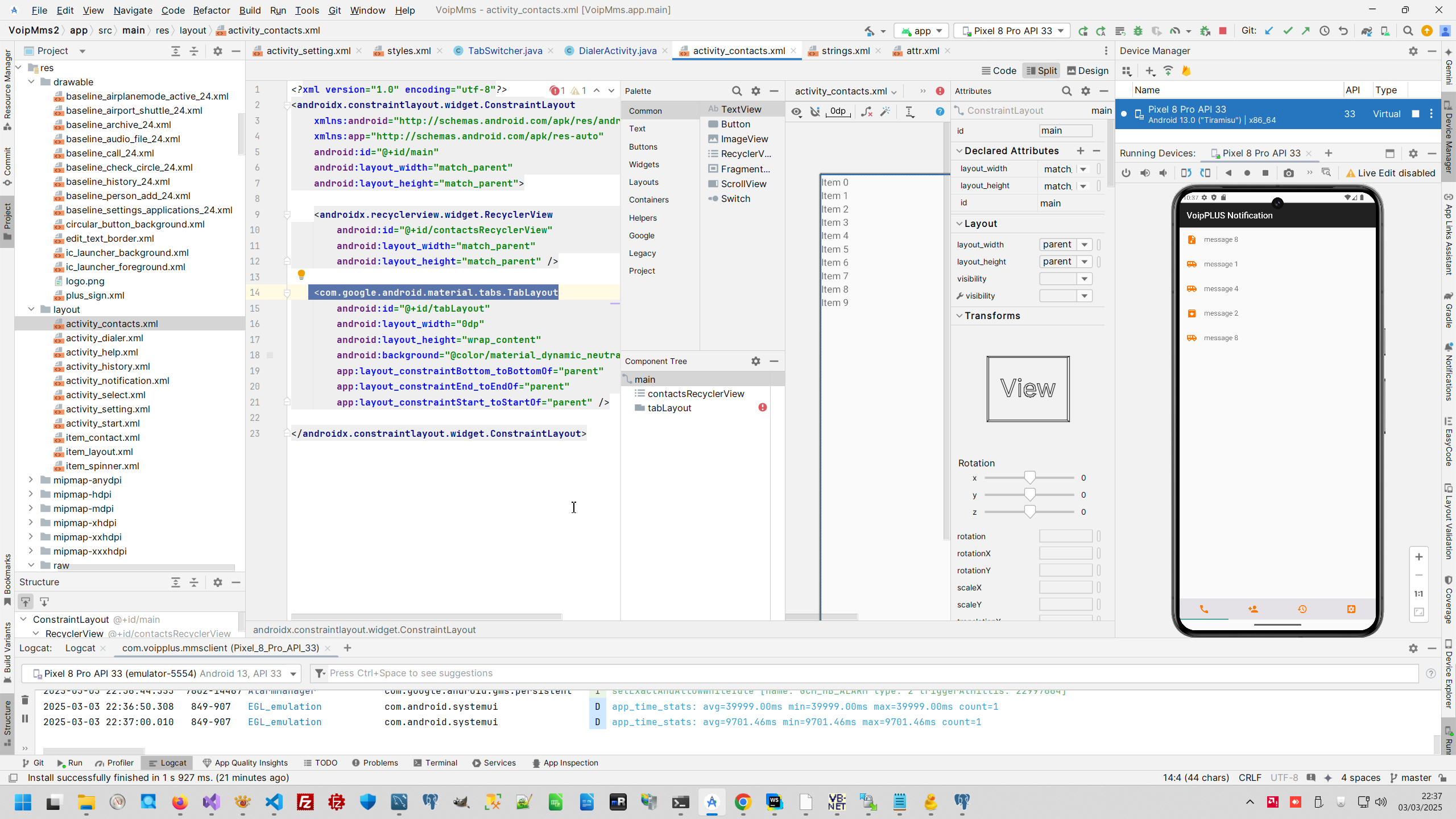
Than I define TabLayout on the end of each my Layouts.



And initialize each tab after I opened each activity.






AndroidMosaic context:



Comments ( )
Link to this page: http://www.vb-net.com/AndroidMosaic/Index11.htm
< THANKS ME>