Viacheslav Eremin | Concat rows to string in SQL level using MySQL GROUP_CONCAT or MsSQL STRING_AGG. My implementation of Working Time management system.
(SQL) SQL (2025)

Concat rows to string in SQL level using MySQL GROUP_CONCAT or MsSQL STRING_AGG. My implementation of Working Time management system.

This is my Working Time management system for various organizations like restaurants, museum and so on https://github.com/Alex-1367/WorkingTimeManagement-ConcatString



We can assembly a number of parts of working time to one string like this.



And than show Working time to user:



Grouping rows in MySQL make with GROUP_CONCAT:


   1:  CREATE VIEW `timeinfo` AS
   2:  SELECT `te`.`ScheduleID` AS `ScheduleID`,
   3:         `te`.`EntityTypeID` AS `EntityTypeID`,
   4:         `tet`.`EntityName` AS `EntityTypeName`,
   5:         `te`.`EntityID` AS `EntityID`,
   6:         `te`.`ScheduleName` AS `ScheduleName`,
   7:         group_concat((CASE
   8:                           WHEN (`ts`.`DayOfWeek` = 1) THEN if(`ts`.`IsClosed`, 'Closed', concat(time_format(`ts`.`OpenTime`, '`H:`i'), '-', time_format(`ts`.`CloseTime`, '`H:`i')))
   9:                       END)
  10:                      ORDER BY `ts`.`OpenTime` ASC separator ', ') AS `Monday`,
  11:         group_concat((CASE
  12:                           WHEN (`ts`.`DayOfWeek` = 2) THEN if(`ts`.`IsClosed`, 'Closed', concat(time_format(`ts`.`OpenTime`, '`H:`i'), '-', time_format(`ts`.`CloseTime`, '`H:`i')))
  13:                       END)
  14:                      ORDER BY `ts`.`OpenTime` ASC separator ', ') AS `Tuesday`,
  15:         group_concat((CASE
  16:                           WHEN (`ts`.`DayOfWeek` = 3) THEN if(`ts`.`IsClosed`, 'Closed', concat(time_format(`ts`.`OpenTime`, '`H:`i'), '-', time_format(`ts`.`CloseTime`, '`H:`i')))
  17:                       END)
  18:                      ORDER BY `ts`.`OpenTime` ASC separator ', ') AS `Wednesday`,
  19:         group_concat((CASE
  20:                           WHEN (`ts`.`DayOfWeek` = 4) THEN if(`ts`.`IsClosed`, 'Closed', concat(time_format(`ts`.`OpenTime`, '`H:`i'), '-', time_format(`ts`.`CloseTime`, '`H:`i')))
  21:                       END)
  22:                      ORDER BY `ts`.`OpenTime` ASC separator ', ') AS `Thursday`,
  23:         group_concat((CASE
  24:                           WHEN (`ts`.`DayOfWeek` = 5) THEN if(`ts`.`IsClosed`, 'Closed', concat(time_format(`ts`.`OpenTime`, '`H:`i'), '-', time_format(`ts`.`CloseTime`, '`H:`i')))
  25:                       END)
  26:                      ORDER BY `ts`.`OpenTime` ASC separator ', ') AS `Friday`,
  27:         group_concat((CASE
  28:                           WHEN (`ts`.`DayOfWeek` = 6) THEN if(`ts`.`IsClosed`, 'Closed', concat(time_format(`ts`.`OpenTime`, '`H:`i'), '-', time_format(`ts`.`CloseTime`, '`H:`i')))
  29:                       END)
  30:                      ORDER BY `ts`.`OpenTime` ASC separator ', ') AS `Saturday`,
  31:         group_concat((CASE
  32:                           WHEN (`ts`.`DayOfWeek` = 7) THEN if(`ts`.`IsClosed`, 'Closed', concat(time_format(`ts`.`OpenTime`, '`H:`i'), '-', time_format(`ts`.`CloseTime`, '`H:`i')))
  33:                       END)
  34:                      ORDER BY `ts`.`OpenTime` ASC separator ', ') AS `Sunday`,
  35:         group_concat(concat(date_format(`tss`.`SpecialDate`, '`Y-`m-`d'), ': ', if(`tss`.`IsClosed`, 'Closed', concat(time_format(`tss`.`OpenTime`, '`H:`i'), '-', time_format(`tss`.`CloseTime`, '`H:`i'))))
  36:                      ORDER BY `tss`.`SpecialDate` ASC separator '; ') AS `SpecialDates`,
  37:         group_concat(if((`tss`.`Description` IS NOT NULL),concat(date_format(`tss`.`SpecialDate`, '`Y-`m-`d'), ': ', `tss`.`Description`), NULL)
  38:                      ORDER BY `tss`.`SpecialDate` ASC separator '; ') AS `SpecialDescriptions`,
  39:         `te`.`CreatedAt` AS `CreatedAt`,
  40:         `te`.`UpdatedAt` AS `UpdatedAt`,
  41:         `te`.`IsActive` AS `IsActive`
  42:  FROM (((`timeentity` `te`
  43:          JOIN `timeentitytype` `tet` on((`te`.`EntityTypeID` = `tet`.`EntityTypeID`)))
  44:         LEFT JOIN `timeslot` `ts` on(((`ts`.`ScheduleID` = `te`.`ScheduleID`)
  45:                                       AND (`ts`.`IsActive` = 1))))
  46:        LEFT JOIN `timespecialschedule` `tss` on(((`tss`.`ScheduleID` = `te`.`ScheduleID`)
  47:                                                  AND (`tss`.`IsActive` = 1))))
  48:  WHERE (`te`.`IsActive` = 1)
  49:  GROUP BY `te`.`ScheduleID`,
  50:           `te`.`EntityTypeID`,
  51:           `tet`.`EntityName`,
  52:           `te`.`EntityID`,
  53:           `te`.`ScheduleName`,
  54:           `te`.`CreatedAt`,
  55:           `te`.`UpdatedAt`,
  56:           `te`.`IsActive`
  57:  

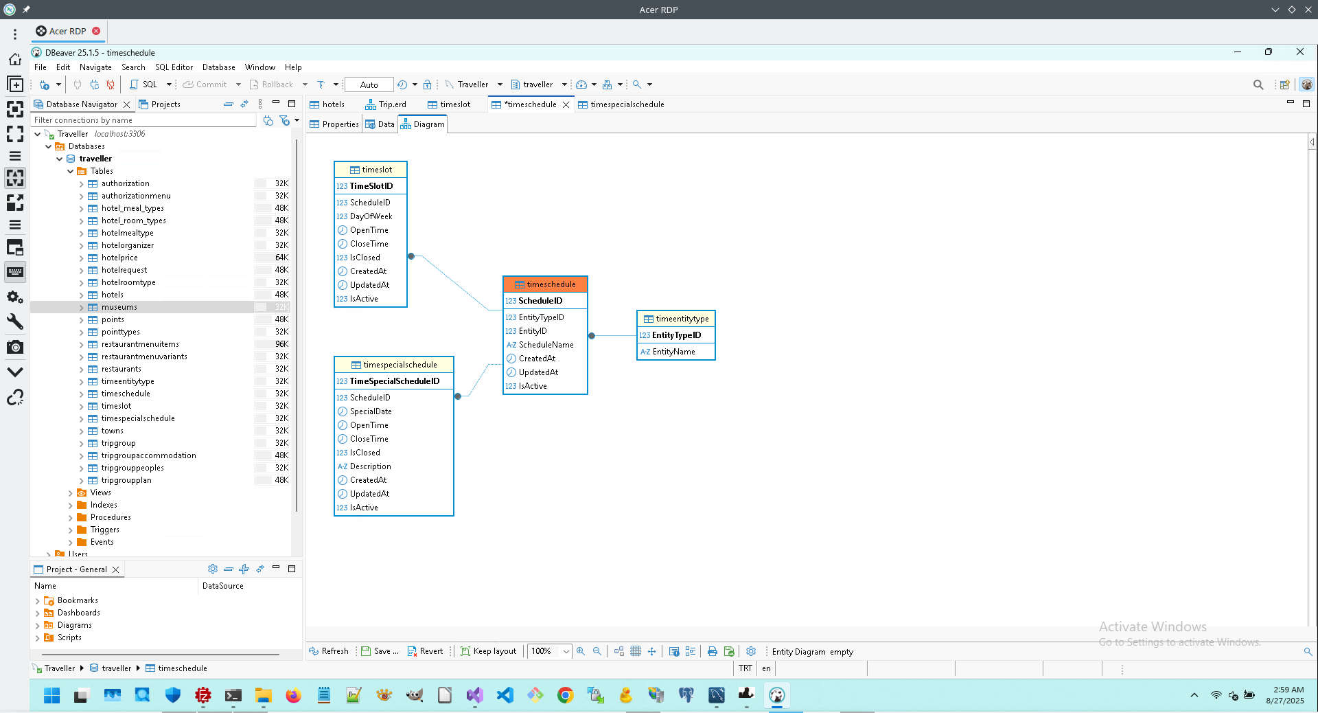
This was abstract presentation of Working time information, but my system allow present working time for various organizations, for example this is presentation of Museums working time.


   1:  CREATE VIEW `timeinfomuseum` AS
   2:  SELECT `m`.`MuseumID` AS `MuseumID`,
   3:         `m`.`ToTown` AS `ToTown`,
   4:         `t`.`TownName` AS `TownName`,
   5:         `m`.`MuseumName` AS `MuseumName`,
   6:         `ts`.`ScheduleID` AS `ScheduleID`,
   7:         `ts`.`ScheduleName` AS `ScheduleName`,
   8:         group_concat((CASE
   9:                           WHEN (`tsl`.`DayOfWeek` = 1) THEN if(`tsl`.`IsClosed`, 'Closed', concat(time_format(`tsl`.`OpenTime`, '`H:`i'), '-', time_format(`tsl`.`CloseTime`, '`H:`i')))
  10:                       END)
  11:                      ORDER BY `tsl`.`OpenTime` ASC separator ', ') AS `Monday`,
  12:         group_concat((CASE
  13:                           WHEN (`tsl`.`DayOfWeek` = 2) THEN if(`tsl`.`IsClosed`, 'Closed', concat(time_format(`tsl`.`OpenTime`, '`H:`i'), '-', time_format(`tsl`.`CloseTime`, '`H:`i')))
  14:                       END)
  15:                      ORDER BY `tsl`.`OpenTime` ASC separator ', ') AS `Tuesday`,
  16:         group_concat((CASE
  17:                           WHEN (`tsl`.`DayOfWeek` = 3) THEN if(`tsl`.`IsClosed`, 'Closed', concat(time_format(`tsl`.`OpenTime`, '`H:`i'), '-', time_format(`tsl`.`CloseTime`, '`H:`i')))
  18:                       END)
  19:                      ORDER BY `tsl`.`OpenTime` ASC separator ', ') AS `Wednesday`,
  20:         group_concat((CASE
  21:                           WHEN (`tsl`.`DayOfWeek` = 4) THEN if(`tsl`.`IsClosed`, 'Closed', concat(time_format(`tsl`.`OpenTime`, '`H:`i'), '-', time_format(`tsl`.`CloseTime`, '`H:`i')))
  22:                       END)
  23:                      ORDER BY `tsl`.`OpenTime` ASC separator ', ') AS `Thursday`,
  24:         group_concat((CASE
  25:                           WHEN (`tsl`.`DayOfWeek` = 5) THEN if(`tsl`.`IsClosed`, 'Closed', concat(time_format(`tsl`.`OpenTime`, '`H:`i'), '-', time_format(`tsl`.`CloseTime`, '`H:`i')))
  26:                       END)
  27:                      ORDER BY `tsl`.`OpenTime` ASC separator ', ') AS `Friday`,
  28:         group_concat((CASE
  29:                           WHEN (`tsl`.`DayOfWeek` = 6) THEN if(`tsl`.`IsClosed`, 'Closed', concat(time_format(`tsl`.`OpenTime`, '`H:`i'), '-', time_format(`tsl`.`CloseTime`, '`H:`i')))
  30:                       END)
  31:                      ORDER BY `tsl`.`OpenTime` ASC separator ', ') AS `Saturday`,
  32:         group_concat((CASE
  33:                           WHEN (`tsl`.`DayOfWeek` = 7) THEN if(`tsl`.`IsClosed`, 'Closed', concat(time_format(`tsl`.`OpenTime`, '`H:`i'), '-', time_format(`tsl`.`CloseTime`, '`H:`i')))
  34:                       END)
  35:                      ORDER BY `tsl`.`OpenTime` ASC separator ', ') AS `Sunday`,
  36:         group_concat(concat(date_format(`tss`.`SpecialDate`, '`Y-`m-`d'), ': ', if(`tss`.`IsClosed`, 'Closed', concat(time_format(`tss`.`OpenTime`, '`H:`i'), '-', time_format(`tss`.`CloseTime`, '`H:`i'))))
  37:                      ORDER BY `tss`.`SpecialDate` ASC separator '; ') AS `SpecialDates`,
  38:         group_concat(if((`tss`.`Description` IS NOT NULL),concat(date_format(`tss`.`SpecialDate`, '`Y-`m-`d'), ': ', `tss`.`Description`), NULL)
  39:                      ORDER BY `tss`.`SpecialDate` ASC separator '; ') AS `SpecialDescriptions`
  40:  FROM ((((`museums` `m`
  41:           JOIN `towns` `t` on((`m`.`ToTown` = `t`.`TownID`)))
  42:          LEFT JOIN `timeentity` `ts` on(((`ts`.`EntityID` = `m`.`MuseumID`)
  43:                                          AND (`ts`.`EntityTypeID` =
  44:                                                 (SELECT `timeentitytype`.`EntityTypeID`
  45:                                                  FROM `timeentitytype`
  46:                                                  WHERE (`timeentitytype`.`EntityName` = 'Museum')))
  47:                                          AND (`ts`.`IsActive` = 1))))
  48:         LEFT JOIN `timeslot` `tsl` on(((`tsl`.`ScheduleID` = `ts`.`ScheduleID`)
  49:                                        AND (`tsl`.`IsActive` = 1))))
  50:        LEFT JOIN `timespecialschedule` `tss` on(((`tss`.`ScheduleID` = `ts`.`ScheduleID`)
  51:                                                  AND (`tss`.`IsActive` = 1))))
  52:  WHERE (`m`.`IsActive` = 1)
  53:  GROUP BY `m`.`MuseumID`,
  54:           `m`.`ToTown`,
  55:           `t`.`TownName`,
  56:           `m`.`AdultPrice`,
  57:           `m`.`ChildPrice`,
  58:           `m`.`PensionerPrice`,
  59:           `m`.`VisitTime`,
  60:           `m`.`Phone`,
  61:           `m`.`Email`,
  62:           `ts`.`ScheduleID`,
  63:           `ts`.`ScheduleName`
  64:  

If we need to move database to MsSQL solution will be with function STRING_AGG.

   1:  SELECT
   2:      m.MuseumID,
   3:      m.ToTown,
   4:      t.TownName,
   5:      m.AdultPrice,
   6:      m.ChildPrice,
   7:      m.PensionerPrice,
   8:      m.VisitTime,
   9:      m.Phone,
  10:      m.Email,
  11:      ts.ScheduleID,
  12:      ts.ScheduleName,
  13:      -- Monday (multiple time slots)
  14:      STRING_AGG(
  15:          CASE WHEN tsl.DayOfWeek = 1 THEN
  16:              CASE WHEN tsl.IsClosed = 1 THEN 'Closed'
  17:                   ELSE FORMAT(tsl.OpenTime, 'HH:mm') + '-' + FORMAT(tsl.CloseTime, 'HH:mm')
  18:              END
  19:          END, ', '
  20:      ) WITHIN GROUP (ORDER BY tsl.OpenTime) as Monday,
  21:      -- Tuesday (multiple time slots)
  22:      STRING_AGG(
  23:          CASE WHEN tsl.DayOfWeek = 2 THEN
  24:              CASE WHEN tsl.IsClosed = 1 THEN 'Closed'
  25:                   ELSE FORMAT(tsl.OpenTime, 'HH:mm') + '-' + FORMAT(tsl.CloseTime, 'HH:mm')
  26:              END
  27:          END, ', '
  28:      ) WITHIN GROUP (ORDER BY tsl.OpenTime) as Tuesday,
  29:      -- Wednesday (multiple time slots)
  30:      STRING_AGG(
  31:          CASE WHEN tsl.DayOfWeek = 3 THEN
  32:              CASE WHEN tsl.IsClosed = 1 THEN 'Closed'
  33:                   ELSE FORMAT(tsl.OpenTime, 'HH:mm') + '-' + FORMAT(tsl.CloseTime, 'HH:mm')
  34:              END
  35:          END, ', '
  36:      ) WITHIN GROUP (ORDER BY tsl.OpenTime) as Wednesday,
  37:      -- Thursday (multiple time slots)
  38:      STRING_AGG(
  39:          CASE WHEN tsl.DayOfWeek = 4 THEN
  40:              CASE WHEN tsl.IsClosed = 1 THEN 'Closed'
  41:                   ELSE FORMAT(tsl.OpenTime, 'HH:mm') + '-' + FORMAT(tsl.CloseTime, 'HH:mm')
  42:              END
  43:          END, ', '
  44:      ) WITHIN GROUP (ORDER BY tsl.OpenTime) as Thursday,
  45:      -- Friday (multiple time slots)
  46:      STRING_AGG(
  47:          CASE WHEN tsl.DayOfWeek = 5 THEN
  48:              CASE WHEN tsl.IsClosed = 1 THEN 'Closed'
  49:                   ELSE FORMAT(tsl.OpenTime, 'HH:mm') + '-' + FORMAT(tsl.CloseTime, 'HH:mm')
  50:              END
  51:          END, ', '
  52:      ) WITHIN GROUP (ORDER BY tsl.OpenTime) as Friday,
  53:      -- Saturday (multiple time slots)
  54:      STRING_AGG(
  55:          CASE WHEN tsl.DayOfWeek = 6 THEN
  56:              CASE WHEN tsl.IsClosed = 1 THEN 'Closed'
  57:                   ELSE FORMAT(tsl.OpenTime, 'HH:mm') + '-' + FORMAT(tsl.CloseTime, 'HH:mm')
  58:              END
  59:          END, ', '
  60:      ) WITHIN GROUP (ORDER BY tsl.OpenTime) as Saturday,
  61:      -- Sunday (multiple time slots)
  62:      STRING_AGG(
  63:          CASE WHEN tsl.DayOfWeek = 7 THEN
  64:              CASE WHEN tsl.IsClosed = 1 THEN 'Closed'
  65:                   ELSE FORMAT(tsl.OpenTime, 'HH:mm') + '-' + FORMAT(tsl.CloseTime, 'HH:mm')
  66:              END
  67:          END, ', '
  68:      ) WITHIN GROUP (ORDER BY tsl.OpenTime) as Sunday,
  69:      -- Special Schedules
  70:      STRING_AGG(
  71:          CASE WHEN tss.SpecialDate IS NOT NULL THEN
  72:              FORMAT(tss.SpecialDate, 'yyyy-MM-dd') + ': ' +
  73:              CASE WHEN tss.IsClosed = 1 THEN 'Closed'
  74:                   ELSE FORMAT(tss.OpenTime, 'HH:mm') + '-' + FORMAT(tss.CloseTime, 'HH:mm')
  75:              END
  76:          END, '; '
  77:      ) WITHIN GROUP (ORDER BY tss.SpecialDate) as SpecialDates,
  78:      -- Special Descriptions
  79:      STRING_AGG(
  80:          CASE WHEN tss.Description IS NOT NULL THEN
  81:              FORMAT(tss.SpecialDate, 'yyyy-MM-dd') + ': ' + tss.Description
  82:          END, '; '
  83:      ) WITHIN GROUP (ORDER BY tss.SpecialDate) as SpecialDescriptions
  84:  FROM Museums m
  85:  JOIN Towns t ON m.ToTown = t.TownID
  86:  LEFT JOIN [Time-entity] ts ON ts.EntityID = m.MuseumID
  87:      AND ts.EntityTypeID = (SELECT EntityTypeID FROM TimeEntityType WHERE EntityName = 'Museum')
  88:      AND ts.IsActive = 1
  89:  LEFT JOIN TimeSlot tsl ON tsl.ScheduleID = ts.ScheduleID AND tsl.IsActive = 1
  90:  LEFT JOIN TimeSpecialSchedule tss ON tss.ScheduleID = ts.ScheduleID AND tss.IsActive = 1
  91:  WHERE m.IsActive = 1
  92:  GROUP BY m.MuseumID, m.ToTown, t.TownName, m.AdultPrice, m.ChildPrice,
  93:           m.PensionerPrice, m.VisitTime, m.Phone, m.Email, ts.ScheduleID, ts.ScheduleName;
  94:    


Sql context:



Comments ( )
Link to this page: http://www.vb-net.com/SqlConcatRowsToString/Index.htm
< THANKS ME>